国内在哪里可以下载安装谷歌浏览器Chrome插件?
在使用谷歌浏览器的时候,大部分人是不能从谷歌网上应用商店直接在线安装插件的。
而扩展迷网站,可以完美解决国内Chrome插件下载问题。
扩展迷(Extfans),作为一个第三方谷歌插件商店,收录了各类优质热门的Chrome插件,提供了最新最全的浏览器插件crx文件的离线下载安装。
一、Chrome插件怎么下载
大家可以通过电脑直接访问扩展迷网站(https://extfans.com/)。
在搜索框快捷搜索扩展名称,其结果为「扩展」和「文章」两大部分。
扩展迷为用户提供Chrome扩展下载的同时,也提供插件的使用攻略、疑难解答等服务。
另外,扩展迷还对插件类型也进行了详细分类,让小白用户和资深用户都可以方便地根据自己的需求下载Chrome插件。
其站内搜索的功能,检索范围涵盖扩展标题以及插件&文章详情,即使记不住插件全称,也能根据一两个关键词找到丰富的内容。
甚至是,在你完全不知道该下载哪款插件的情况下,也可以直接搜索自己需要的功能。
二、Chrome插件怎么安装
目前扩展迷几乎收录了Chrome商店的所有扩展,并且在实时更新中。
每个扩展程序安装包内,都有详细便捷的安装步骤,当然大家也可以根据下面这个指示进行安装。
我们以「Infinity 新标签页」插件安装为例。
(1) 进入「Infinity 新标签页」插件详情页,点击「下载」按钮,按照页面指示进行安装包下载。
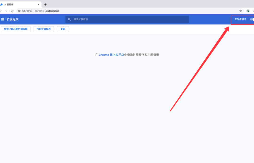
(2) 从设置->更多工具->扩展程序 打开扩展程序页面,或者地址栏输入 Chrome://extensions/ 按下回车打开扩展程序页面。
(3) 打开扩展程序页面的开发者模式。
(4) 将crx文件拖拽到扩展程序页面,完成安装。
PS:如果这一步失败,请参考安装Chrome插件crx文件显示程序包无效,如何解决?
(5) 添加插件完成,搜索框右侧会显示插件图标,刷新就可使用刚添置的插件。
在「扩展迷」内通过上述方式,就可以快速实现Chrome插件下载安装。
微信号 :infinitydaily
更多精彩内容
关注扩展迷
-
上一篇
如何给谷歌浏览器安装插件?Chrome安装crx插件指南
-
下一篇
根据IT之家网友投稿,在浏览器设置中点击左侧默认浏览器选项,然后在弹出的页面中打开允许在 Internet Explorer 模式下重新加载网站开关。随后重启浏览器,IE 模式即可开启。
在访问需要使用 IE 模式的页面时,单击 Edge 浏览器右上角的・・・按钮,在更多工具中即可看到在 Internet Explorer 模式下重新加载的选项。单击后,页面会自动刷新,并切换到 IE 模式。
IT之家打开了一家银行网站的登陆页面,可以看出页面顶部出现了提示栏,告知用户当前模式。不仅如此,IE 模式下还支持 ActiveX 控件,允许后顺利运行。
Win11没了IE浏览器,教你如何在Edge中开启IE模式
IT之家7月2日消息微软Win11于6月末正式发布,首个预览版WinBuild.160101.0800也已推出。此前的Win1021H
