关于2020版本Google浏览器谷歌助手无法使用的解决方法
关注我一起学习,一起成长!
我们选择谷歌浏览器很大的原因在于:它的界面简洁,浏览速度相当快,丰富的扩展应用等等。但是,随着Google浏览器最近更新至2020版本,我们发现以前可以直接拖入的google访问助手.crx 会出现下面这种状况!
![]()
下面是解决方法:
1. 到谷歌官网下载并安装好原版浏览器;
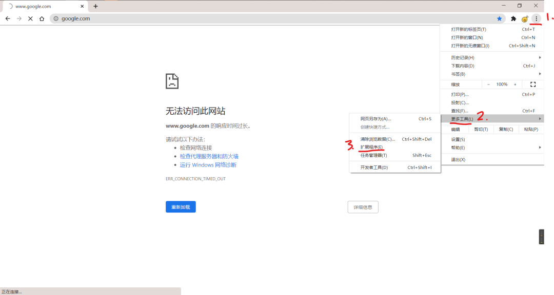
2.安装后打开软件,右上角点开:更多工具——扩展应用——打开开发者模式;
![]()
3.通过下面链接下载GGBox压缩包,解压;
4.扩展程序界面选择加载已解压的扩展程序,文件夹选择GGBox;
5.重启浏览器,就可以使用最新版本谷歌浏览器了!
链接:
提取码:1234
1.
2.
3.
4.
5.
6.
END
唯问生物
Justscience
我在写,你
-
上一篇
没想到这么快就找到了解决方法——手机浏览器Yandex!虽然需要在Yandex浏览器里打开需要保存的网页还是有点小麻烦,这点小操作还是完全可以忍受了,毕竟解决了大部分问题。
据说Yandex是俄罗斯的浏览器(这不重要),界面相当人性化,重点是能装电脑上chrome的插件!
先看截图:
地址输入放在下边相当人性化,便于单手操作,那几个快捷网页不太和谐(360居然在第一个..)大家可以忽略
插件使用方法也比较简单,这里给大家简单演示一下,首先在网页右下角点击出菜单
然后点击最下边的扩展插件,选择要使用的插件就可以了。
插件管理:
和电脑上chrome一样,可以输入chrome://extensions/,进入插件管理。
插件安装:
【Android工具】Yandex!可以安装PCchrome插件的手机浏览器!更新网页剪辑插件测试情况
公众号关注
-
下一篇
2、打开Chrome浏览器,按照图示进行操作
3、打开开发者模式(默认是关闭的)
安装了谷歌浏览器也不能使用谷歌搜索?这款插件给你安排上!
Chrome浏览器作为谷歌官方开发的Windows平台最优秀的浏览器,由于其出色的原生内核、简洁的现代化设计、丰富的插件功能、便捷的书签同步等特点而被大多数人视
